使用跨平台 CPU 性能基准测试程序 GeekBench6 进行测试。
width=”1440″ height=”490″>
最终,测得单核分数 1087 分,多核分数 7091 分。
width=”1403″ height=”735″>
接下来IT之家使用浏览器基准测试程序 WebXPRT4 对 MTT AIBOOK 的 Web 性能进行了测试,它包含基于 HTML5、JavaScript 和 WebAssembly 的场景,旨在反映用户日常使用环境涉及的任务。最终,AIBOOK 测试成绩为 168 分。
width=”1406″ height=”776″>
在 3D 图形渲染方面,IT之家测试了 MTT AIBOOK 基于 Babylon.js 引擎的在线 3D 图形渲染能力。Babylon.js 是目前最流行的开源 Web 3D 引擎之一,由微软主导开发,其基于 WebGL 和 WebGPU 标准,提供了 PBR 材质(物理渲染)、动态阴影、后处理特效、粒子特效、高分辨率纹理等一系列先进图形功能,能够让浏览器基于页面实现精致的 3D 画面实时渲染。无论是开发网页游戏、电商产品 3D 展示,还是构建元宇宙与数字孪生应用,Babylon.js 都是目前最成熟、易用的 Web 3D 选项之一。在下面这一复杂场景中,其实时渲染帧率可以稳定在每秒 21fps。
width=”1268″ height=”443″>
而在如下这一渲染场景中,即使在动态交互的过程中,实时渲染帧率也能达到 120fps。这表明,在进行一些轻量级的 3D 可视化开发或预览时,它能提供足够可用的实时体验。
width=”1268″ height=”443″>
总体来说,在原生系统方面,MTT AIBOOK 所搭载的 MT AIOS 上手难度较低,预装的完善开发环境对于开发者来说非常友好,大大降低了安装部署的时间。此外,在理论性能方面,MTT AIBOOK 的表现也颇为不错,无论是 Web 性能还是开发过程中需要用到的 3D 图形渲染,都有着不错的表现。
三、 AI 实战:从文生图到“捏一个数字人”
作为面向开发者的设备,AI 开发才是 AIBOOK 的主舞台。我们绕开参数,直接在具体的 AI 任务中,看它如何将开发者的想法快速变为现实。
1. 本地运行 ComfyUI:自由构建文生图工作流
首先测试的是目前很流行的基于 ComfyUI 的大模型文生图工作流。ComfyUI 的部署对广大开发者来说早已经不是什么难事了,不过考虑到其默认依赖于 NVIDIA 显卡或在 Apple Sillicon 设备上运行,为了能够在全新长江 SoC 的 MTT AIBOOK 上运行,工程师们专门适配了用于 AIOS 的 ComfyUI 版本,下载后,部署方式与常规版本无异,安装相关依赖后,就提示可以到浏览器中打开 GUI 操作了。
width=”1270″ height=”391″>
首先IT之家测试了官方工作流中基础的文生图模型。
width=”1270″ height=”430″>
选择模型后会自动提示下载缺失的模型,按照提示下载即可,下载完成后就可以顺利运行模型了,使用官方提示词进行生成一张 512*512 分辨率的“紫色的星空玻璃瓶”,首次生成耗时 36 秒,后续生成仅需要 10 秒左右,在生成的时候,从资源监视器中也能够看到处理器的负载迅速拉满。
width=”1440″ height=”442″>
width=”512″ height=”512″>
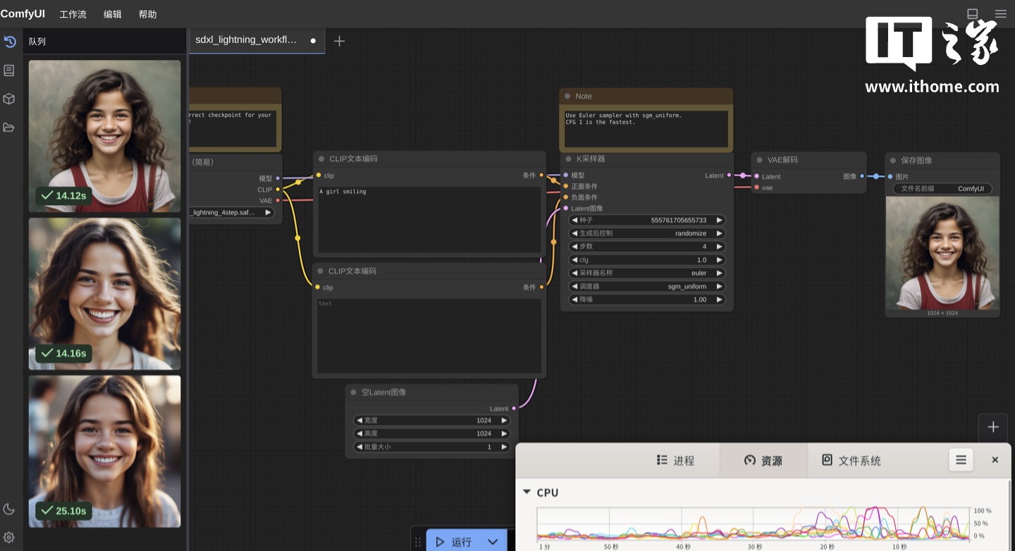
除了官方内置的模型,在 MTT AIBOOK 的 ComfyUI 中,同样可以自己下载模型和工作流进行部署,IT之家这里尝试了字节的 SDXL-Lighting 文生图大模型。
width=”1268″ height=”444″>
下载好模型文件和工作流,放入对应文件夹后,就可以在 ComfyUI 中加载了。同样使用官方工作流中默认的提示词生成 1024*1024 分辨率的图片,第一次耗时 25s 左右,后续生成只需要 14s 左右。
width=”1440″ height=”445″>
width=”685″ height=”685″>
从两项文生图测试来看,在 MTT AIBOOK 上部署、运行 ComfyUI 下的大模型在操作与体验上与目前常规的操作系统几乎无异,对于 ComfyUI 生态中已有的复杂工作流模板,也都无需复杂配置即可使用。这不仅开创了 ComfyUI 在 N 卡及 Apple Sillicon 设备之外的异构计算架构处理器上运行的先例,也展现出了 MTT AIBOOK 在软硬协同的基础上所具备的优秀生态适配能力。
2. “小麦”数字人:一个可深度定制的 AI 伙伴
除了文生图,MTT AIBOOK 上还有个很有意思的功能,就是数字人「小麦」,这个数字人可不是常规的语音助手,它不仅有非常逼真的形态、动作,还能够调用大模型与你进行对话。
width=”1268″ height=”459″>
如果不说这是 AI 生成的数字人,大多数人一定无法分辨它的真实性。在日常对话中,小麦的表现十分稳定,还能调用系统功能,比如在对话中说去青岛游玩的攻略还没有头绪,它就能生成一份攻略,并拉起相关 App 将文档呈现出来。
width=”1270″ height=”498″>
此外,除了默认的小麦形象,还有另外两种内置的形象可选。
width=”1270″ height=”479″>
比如安安。
width=”1268″ height=”459″>
如果你觉得小麦数字人仅此而已,那么别急,为了让它更加真实,小麦的性格,是可以“设定”的。默认的小麦,是这样的性格,在角色管理里,有详细的描述,甚至包括喜欢做的事、不喜欢做的事。
width=”1270″ height=”473″>
如果它不符合你的想法,那么别急,你完全可以按照自己的想法来定制一个私人助理。
width=”1268″ height=”493″>
音色也是能够切换的,或者自行录制音频进行训练。
width=”1268″ height=”483″>
在它的“智慧”方面,默认是采用 musachat 来进行回答的,还可以选择豆包大模型。
width=”1270″ height=”455″>
如果不想使用这两个大模型,那么也完全可以自定义第三方大模型。只需添加模型的 token 等关键信息,就可以调用了,这让开发者的自由度进一步得到了提升。
width=”1270″ height=”485″>
不过 MTT AIBOOK 能带来的还不止这些,对于开发者来说,只有简单几个固定形象显然是不够的,那么就可以使用「数字分身创作版」功能,进行完全自定义的创作。
width=”1268″ height=”553″>
可以自定义的内容包括形象、语音、对话所采用的模型(或本地知识库),以及前文提到的性格、喜好等等,从内到外,事无巨细,都能自己“捏”。IT之家这里简单定义了一个「IT之家小秘书」。
width=”1270″ height=”478″>
width=”1268″ height=”471″>
使用IT之家“霖沨”的出镜视频作为形象和语音参考,经过一段时间的学习,就生成了一个数字人形象。
width=”1440″ height=”523″>
大家可以对比训练素材看一下生成的数字人,不能说非常相似,只能说几乎一样。
width=”1440″ height=”429″>
通过“数字分身创作版”,我们仅用一段出镜视频,便训练出了专属的“IT之家小秘书”,仿真度极高。这为开发者打造行业专属的 AI 顾问、虚拟主播或交互助手,打开了无限可能。
3. 本地知识库:你的私密 AI 资料分析师
作为强调 AI 赋能的操作系统,AI OS 中自然少不了时下最热门的 AI 助手,系统自带的 AI 助手无需配置,打开即可使用,默认采用 MusaChat-72B 模型。
width=”1268″ height=”484″>
实测在对话和回答过程中,反应都还是很迅速的。
width=”1268″ height=”483″>
系统也提供了其它模型可选,比如 Qwen3-8B,可以在提问前根据需求选择模型。
width=”692″ height=”528″>
当然,如果有需要,也可以在「模型广场」中自行部署新的模型。
width=”1268″ height=”483″>
除了云侧 AI 助手,对于涉密或敏感资料,MTT AIBOOK 还能够在端侧本地搭建知识库并使用指定文件进行训练,实现完全本地化端侧运行的“私人 AI 助理”,这对一些涉密文件的整理非常有用,毕竟对于保密程度较高的文件,即使追求效率,也是不敢上传到云端大模型进行分析、总结的。
width=”1270″ height=”545″>
使用方式也很简单,首先打开 AI OS 中自带的 RAGBASE 应用程序,在知识库选项卡中,设置知识库文件的目录,此处还可以设置是否自动扫描目录中的文档内容。
width=”1268″ height=”541″>
设置完成后点击保存,设置就完成了。
width=”1440″ height=”358″>
随后,模型就会在本地进行向量化。
width=”1268″ height=”549″>
向量化的速度依据文件的数量、大小不同,可以在闲置的时候完成训练。
width=”1268″ height=”544″>
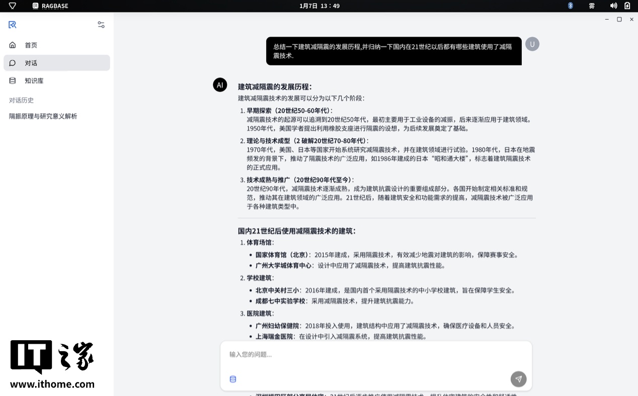
随后来到对话窗口,在窗口左下角选择设置好的知识库,即可开始对话。
width=”1440″ height=”481″>
IT之家这里在提问前关闭了网络,可以看到,在完全断网的情况下,模型也能够依据本地文件进行流畅的回答,从资源管理器也能看到,GPU 在回答过程中始终处于高负载状态,从而可以看出,模型确实是完全在端侧运行。
width=”1440″ height=”492″>
这项功能的另一个好处是,由于训练数据完全依靠用户提供的内容,因此在实际回答中,在线 AI 大模型经常遇到的“幻觉”问题,在知识库中几乎从未出现,在回答后对照原始文档进行验证,回答相当准确。
width=”1268″ height=”510″>
在实际使用中,还可以根据个人需求,针对不同的数据集设定好不同的知识库模型,这样在提问的时候可以随时切换模型,不仅能够快速获得准确的答案,也无需担心数据安全风险。另外,本地知识库如果再配合前文所述的可自定义数字人,开发者完全可以迅速创建一个专注于某领域的自定义 AI 助手。
四、多系统切换:“一本三用”的 AI 工作站
对于开发者来说,除了完善的开发环境,还经常需要在多个不同的系统中进行测试,像这种场景,MTT AIBOOK 就能够无缝在多个系统间进行切换。
1. Windows 虚拟机部署及体验
作为开发者,对 Windows 虚拟机想必一定不陌生了,不过先不要看到虚拟机,就下定论。诚然,以往的虚拟机使用中,存在着诸多问题,如性能损耗较多、不能完整调用 GPU 功能等,导致许多开发者在有选择的情况下,都不愿使用 Windows 虚拟机。不过在 MTT AIBOOK 中的这个虚拟机,还真的有点不一样。
width=”1088″ height=”654″>
MTT AIBOOK 中使用 QEMU 创建虚拟机系统,这里使用 Windows 11 系统镜像进行虚拟机系统的创建。
在安装虚拟机后,QEMU 设置中可以对虚拟机的硬件、性能进行详细设置。
width=”1440″ height=”738″>
完成安装后,就可以进行 Windows 系统的体验了,首先我们在计算机管理中查看显卡的支持情况,可以看到,已经成功显示 M1000vGPU 了,这也正是 MT AIOS 的一大特点,就是在虚拟机的使用中,可以完整地调用 GPU 功能,实现更好的显示和渲染体验。
width=”986″ height=”589″>
那么在实际使用中是否也能够获得完整的 GPU 功能呢,这里我们首先在浏览器中测试一下,可以看到,浏览器已经成功使用了 GPU 加速,在实际的浏览过程中,也是能够感受到和系统原生浏览器接近的丝滑程度。
width=”883″ height=”484″>
在视频播放中,IT之家这里使用 potplayer 进行一段 1080p 视频的播放,从播放参数来看,也是成功开启了 GPU 的加速功能。
width=”1440″ height=”510″>
随后,IT之家也对 MTT AIBOOK 进行了 10 分钟的 FPU 单烤,不过由于其采用了全新的处理器,因此 Windows 上常用的 HWiNFO 和 AIDA64 都还无法检测处理器的完整参数,在 10 分钟单烤后,CPU 的核心频率稳定在了 2529Mhz。
width=”1440″ height=”554″>
2. 安卓容器体验
除了 Windows 以外,另一大主流系统自然就是安卓了,想要在 MTT AIBOOK 上运行安卓 App,首先需要在 PES 中安装安卓容器。
width=”1440″ height=”376″>
安装完成后,就能在应用汇中进一步安装和管理安卓应用了。
width=”790″ height=”1418″>
安卓应用安装完成后,应用会在应用列表里显示出来,与系统原生应用看起来没有太大区别。
width=”1268″ height=”615″>
这里使用IT之家 App 测试了一下,使用触控板的双指滚动等手势都是可以正常使用的,窗口也支持拖拽调整大小,不过不支持比例自适应;在每一个 App 右上方都有三个虚拟按键,用来模拟返回、音量增加、减小等操作。
width=”1062″ height=”357″>
另外,除了常规 App,在 MTT AIBOOK 上运行安卓游戏也是没有问题的,官网进行了比较完善的键位映射,IT之家这里测试了一局王者荣耀,打开后会自动横屏。
width=”1268″ height=”532″>
在游戏窗口的下方,详细写明了具体的按键映射,可以通过 Super+Alt+` 组合快捷键快速切换到键盘模式,就能使用键盘愉快地进行操作了,实测键盘映射完全没有延迟,在稍微熟悉了操作以后,使用键盘操作显然要比触屏上更加能够“秀操作”。由于目前王者荣耀还没有针对长江 SoC 进行针对性适配,因此没有解锁更高的帧率,不过实测在排位赛游戏过程中稳定在 60 帧左右还是完全没有压力的。
width=”1268″ height=”526″>
width=”1270″ height=”61″>
width=”1268″ height=”64″>
开发者在开发、测试的过程中,也可以根据需求进行自定义,MTT AIBOOK 作为一款面向开发者的产品,在系统上可以说有着相当高的开放性,开发者可以依据自己的需求进行适配和调整。
width=”1268″ height=”615″>
作为一款刚起步还在成长的创新性系统,MTT AIBOOK 在多系统运行的过程中还会有一些细小的问题,不过从目前展现出的跨生态体验来看,MTT AIBOOK 的构想以及软、硬件基础都已经初具规模,整体已经有了较高的完成度。
许多细节方面,如 Windows 能够调用完整 GPU 功能以及安卓容器下相对完善的键位映射,让运行在 MTT AIBOOK 上的虚拟机有了接近原生系统的使用体验,更加便捷、高效。
五、外观设计:极简机身,为随时开发而生
MTT AIBOOK 的样子,很符合我们对一台“开发工具”的想象。从开箱起,MTT AIBOOK 的包装采用纯白配色,正面印有多边形简模风格的人像图案以及 AIBOOK 的产品型号,有种极客风的味道。
width=”1268″ height=”547″>
配件选择也贯彻了实用主义,除电脑本体外包装内附有一个 C 口的 100W PD 方形白色电源适配器,一根双 C 口白色电源线以及深灰色的五合一扩展坞。
width=”1268″ height=”547″>
AIBOOK 外观采用了简约风的纤薄机身设计,整机干净利落,没有游戏笔记本那种夸张的造型,也不像商务本那样板正。拿在手里,能感觉到一体成型的金属机身很扎实,银灰色也挺耐看。
width=”1268″ height=”547″>
尺寸方面,摩尔线程 MTT AIBOOK 的三围分别来到了 312×221.5×15.7mm,重量约 1.5kg。
width=”1268″ height=”547″>
IT之家的实测重量 1.42kg,比官方数据更轻。AIBOOK A 面极为简约,只有一个银色亮面摩尔线程 Logo,由于采用了镭雕工艺处理,因此在不同角度下会呈现出不同的颜色,从远处看会有种它的 Logo 支持 RGB 灯光的错觉。
width=”1268″ height=”547″>
机器 B 面搭载一块 14 英寸的 2.8K OLED 屏幕,分辨率为 2800×1800,120Hz 刷新率,500nit 亮度,100% P3 广色域和 100000:1 的高对比度。
width=”1268″ height=”547″>
并且两侧为超窄边设计,屏占比达到 85%。屏幕顶部居中位置有一颗摄像头,底部边框无 Logo。
width=”1268″ height=”547″>
C 面整体采用与外壳相同配色处理。键盘部分下沉式设计加全尺寸布局,支持低噪音和 3 档白色背光,方形黑色键帽拥有曲面下凹设计和 1.2mm 长键程,并进行了阻尼精调,适合长时间的代码撰写。
width=”1268″ height=”547″>
触控板尺寸面积达到了 135x80mm,表面采用玻璃材质,支持点按、按压和多点触控手势。
width=”1268″ height=”547″>
笔记本的背面设计同样简约,后侧隐藏式出风口,以及两侧隐藏式进风口,整齐的螺丝和圆形黑色脚垫,顶部居中位置还有一些产品认证标识和说明信息。
width=”1268″ height=”547″>
简而言之,AIBOOK 的设计没有冗余的装饰。它的每一处线条、每一种材质选择,都指向同一个目标:成为开发者身边一台可靠、不引人注目却能随时沉浸工作的专业工具。
总结:一个“开箱即用”的 AI 起点
体验完 MTT AIBOOK,我们觉得它不太像一台传统意义上的电脑,而是更像一个为你准备好的“个人 AI 工作站”—— 打开它,你就得到了一个能直接写代码、跑 AI 模型、还能切换不同系统做测试的完整环境。
AIBOOK 解决了一个很实际的问题:当你想动手尝试 AI 开发时,往往被复杂的软件配置、算力要求和跨平台测试这些麻烦事劝退。而 AIBOOK 把这些麻烦都打包解决了。搭载的“长江”SoC 提供了本地运行模型的算力,预装好了各种开发工具和 AI 框架,还能让你很方便地在 Linux、Windows 和安卓之间切换。你想试试 AI 画图,或者做个数字人,不用折腾,马上就能开始。
width=”1268″ height=”547″>
诚然,作为一个全新品类和生态的初代产品,它在一些软件的兼容性和丰富度上肯定还有进步空间。但它的思路非常清晰:为开发者减负,让创意更快落地。
所以,如果你是一名对 AI 应用开发感兴趣的开发者、学生,或者是一个需要快速验证想法的小团队,想要一个开箱即用、能保护数据隐私的本地 AI 开发环境,那么 MTT AIBOOK 是一个非常独特且值得考虑的新选择。它或许不能代替你所有的工作设备,但它无疑是目前可以带你进入“亲手创造 AI”世界的最直接、最友好的一把钥匙。
